Nebula Caverns

Platforming Systems Design · Player Movement Tuning

Introduction

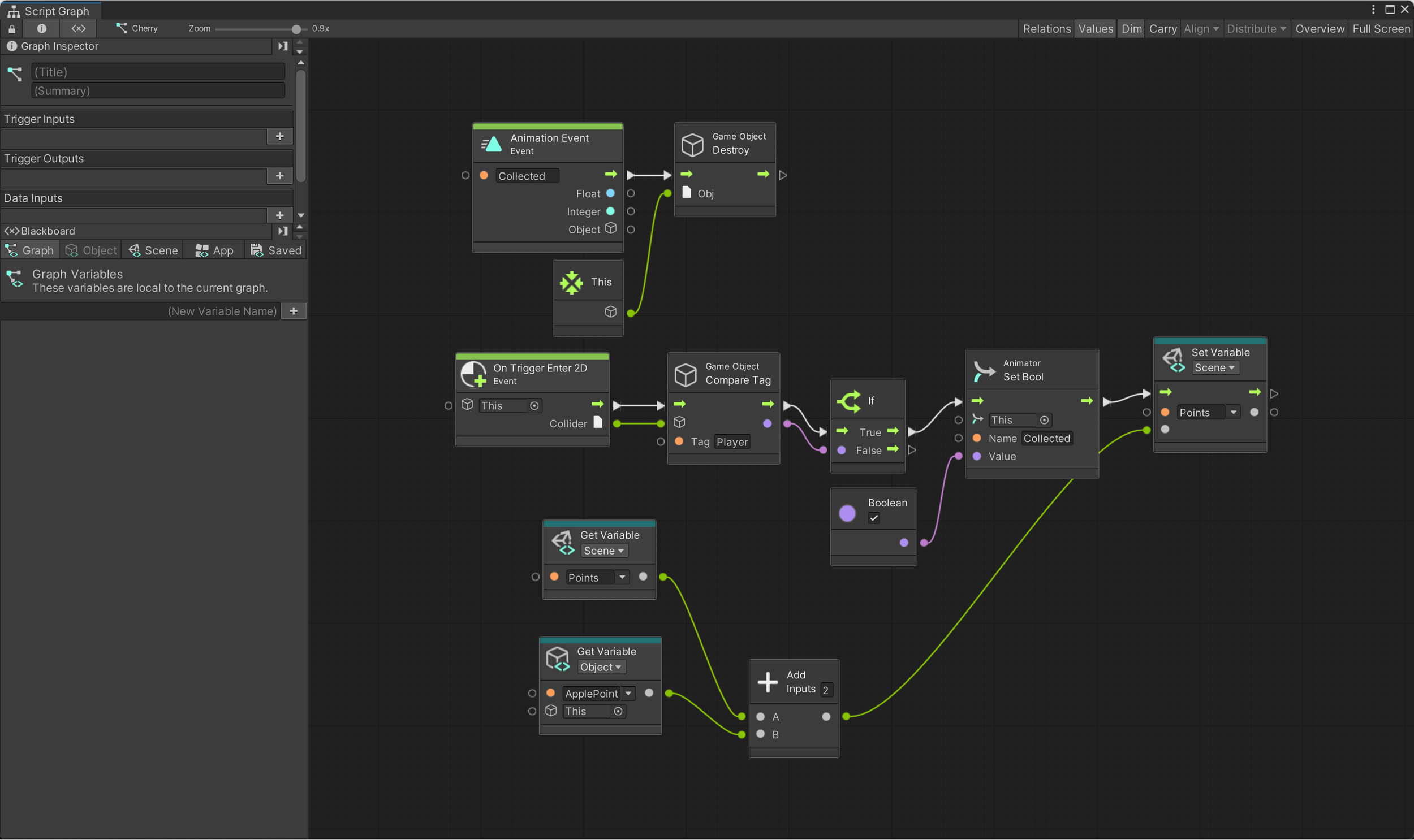
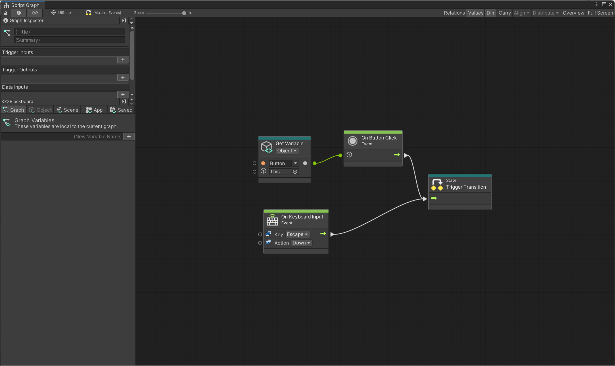
Developed a 2D platformer in Unity, inspired by the classic Super Mario, using assets from the Pixel Adventure pack. The project encompassed terrain design, parallax scrolling backgrounds, and comprehensive character programming—including movement with animations, ground detection, and death triggers with corresponding animations. Additionally, implemented enemy behaviors such as patrolling, attacking, and death detection, alongside collectible reward prefabs with pickup logic and animations. Also integrated a simple UI system and game state management supporting pause and resume functionality.

YouTube: https://youtu.be/AwZGlzRAa1Y